%@ page language="C#" masterpagefile="~/templates/Master1.master"
inherits="Page"
keywords="fixml, fixml whitepaper, fixml white paper, fixml example, fixml tutorial, fixml sample, fixml how to,
financial xml standards" %>
The advanced XML Schema handling and presentation capabilities of <%=ConfigurationManager.AppSettings["SS"]%> have valuable implications for users of industry-specific XML message sets. XML Schema is the W3C specification for building an abstract model of a message using meta-data (elements, attributes, and assemblies of these) that expresses the organization, structure, syntax and meaning of a message so that it is possible to generate an actual instance of a message directly from the schema model. Alternatively, if you have a message instance you can use its schema definition to validate and determine the processing requirements of the document. Once a message is defined using XML Schema it can be readily understood and used by people and machines alike. This can substantially reduce the time and effort involved in translating a message specification into a working application. There are numerous industry-specific initiatives in place or under way to define and codify common, standardized vocabularies and message sets using the structures and data types defined by the W3C XML Schema specification. Many of these initiatives are “green field” endeavors that have no formal semantic precedents, while a number of them are also being created from existing, operative languages. An example of the latter is FIXML, the XML version of the Financial Information eXchange (FIX) protocol. The XML schemas for the FIXML message set were released in January 2004 by FIX Protocol Ltd., the organization that maintains FIX as an open standard. In March 2004 the Chicago Mercantile Exchange (CME) became the first adopter of FIXML by specifying its use for the real-time Position Management services it is starting to offer. The CME specification provided an opportunity to use <%=ConfigurationManager.AppSettings["SS"]%> to work with the Position Maintenance Request schema, which defines the fundamental set of messages used by trading organizations to take and execute positions in futures or options through the CME. XML Schema, like any robust language, provides numerous options for expressing the organization, structure, syntax and meaning of information. Schemas can be written in any number of ways using the various structural and data type conventions defined in the XML Schema specification. While the different versions would ostensibly be correct in their conformance to the XML Schema specification; the usability, behavior and performance of the variant schemas could be significantly different in the following respects:<%=ConfigurationManager.AppSettings["SS"]%> Case Study: FIXML Working With Complex Message Sets Defined Using XML Schema
Introduction
Comprehending FIXML's overall organization, structure and functional intent poses immediate challenges. This is because the FIXML schemas are organized in a data dictionary style, as opposed to document style format. Document-style schemas contain only one root element (i.e. a top-level element, such as “PurchaseOrder”, that characterizes the type of message or function being described by the schema) and all the relevant metadata required to generate an instance of the document or to programmatically access the functions defined by the schema. Any referential definitions (pointers) are internal to the document as well. Document-style schemas are designed to represent discrete functions, such as a message type (e.g. a purchase order) or a set of operational instructions, such as a Web Services Description Language (WSDL) document. Alternatively, data dictionary style schemas are comprised of multiple schema files, with multiple schema documents (i.e. no single root element) within each file. The metadata is usually organized in a highly referential manner, with metadata objects in one schema being defined by objects in another schema.
The FIXML message schemas are found in multiple files organized by functional category — Allocation, Confirmation, Position, etc. The fixml-positions-base file contains the high-level schema definitions for the Position Maintenance Request, Position Maintenance Report, Request For Position, Request For Position Acknowledgement, Position Report and Assignment Report messages. This can be seen in Illustration 1 which shows the tree structure of the fixml-positions-base as generated by <%=ConfigurationManager.AppSettings["SS"]%>.

Illustration 1 — Tree structure of fixml-positions-base schema file as generated by <%=ConfigurationManager.AppSettings["SS"]%>
By high-level we mean that the message schemas are abstract; they present "metadata outlines" that contain objects that reference other metadata objects in external files. Illustration 2 shows the high-level schema model for the PosMntReq message. It identifies the element and attribute metadata tags that make up the message, and these reference various “types” (metadata objects) found in external files (fixml-components-base, fixml-fields-impl and fixml-fields-base). These object types specify the values that can be used with the message tags and they may also reference additional tags used in the message. Illustration 3 shows a fragment of the fixml-fields-impl file in a tree structure view generated by <%=ConfigurationManager.AppSettings["SS"]%>. There are approximately 1000 types defined in the fixml-fields-impl and fixml-fields-base files.
A developer's ultimate objective in working with the FIXML PosMntReq schema is to create an application that generates Position Maintenance Request messages that can be submitted to and used by the CME. A significant value of defining a message model in XML Schema is the ability to directly generate an actual message instance that conforms to the structure and content model of the schema. This in turn simplifies and reduces the programmatic effort of the developer. However, this efficiency is only possible if there is a direct correlation between the schema model of the message and the message itself. If the schema model becomes too abstracted, that is, if the actual metadata used to represent a field object in an instance document is more than one reference step removed from the high-level message definition (the pseudo root level schema), then it will not be possible to generate an instance document directly from the high-level message schema.
![]()
Illustration 2 — High-level schema model for the PosMntReq message
Consequently, when confronted with a data-dictionary style schema it is usually necessary to synthesize and extract a document style schema of the message in order to use it in a functionally meaningful way in an application. The first step in doing this is to determine the actual field objects in the message instance. This information was obtained from a CME implementation guide that describes a message instance for a Position Maintenance Request message. The Party Block group contains a required metadata tag — the Sub@ID and Sub@Typ attributes. To find the definitions of these attributes and the enumeration values defined for use with them, we followed the schema references starting with the PositionMaintenanceRequest_message_t type reference that is shown in the PosMntReq schema in the bottom of Illustration 2. Illustration 4 shows the sequence of steps and locations traversed in order to find this attribute tag and its values. These schema fragments were extracted from 11 different locations in 3 separate schema files. It took hours of work to find where the defining information was for just one attribute by navigating through the native XML schema file and working with any number of available schema editing tools. Obviously, with dozens of elements and attributes in a Position Maintenance Request schema working directly with the XML notation and manually navigating through the FIXML schema files is not an effective way to address complex XML schema information organized in data dictionary style schemas.

Illustration 3 — Tree structure of fixml-fields-impl schema file showing the random organization of simpleTypes
Most XML Schema editing and manipulation tools are designed to work with document-style schemas but do not have the advanced facilities to work with highly referential, data dictionary-style schemas. Examples of these advanced facilities include:
This is where <%=ConfigurationManager.AppSettings["SS"]%> stands out. Using the FIXML Position Maintenance Request message schema as an object lesson, we will demonstrate the unique, robust XML Schema handling and presentation facilities of <%=ConfigurationManager.AppSettings["SS"]%> that make it an indispensable tool for working with highly complex XML Schema.
By employing <%=ConfigurationManager.AppSettings["SS"]%>’s XML Schema Documentation facility we were able to quickly determine the inventory of elements and attributes that comprise a Position Maintenance Request message. The XML Schema Documentation view generates an HTML presentation of a schema in which each schema object is hyperlinked to the objects it references; multiple schemas for which there are nested include declarations are also presented in an intuitive graphical fashion.

Illustration 4 — The steps and files navigated to find the Sub@ID and Sub@Typ message values
Illustration 5 shows the fixml-positions-base schema when displayed in the XML Schema Documentation view of <%=ConfigurationManager.AppSettings["SS"]%>. Note that the five abstract root elements declared in the schema are hyperlinked. The result of clicking on the PosMntReq element, for example is shown in Illustration 6.

Illustration 5 — Table of Contents fragment generated for the fixml-positions-base schema file
" width="576" height="576"/>
Illustration 6 — XML Schema Documentation view generated for the PosMntReq element by <%=ConfigurationManager.AppSettings["SS"]%>
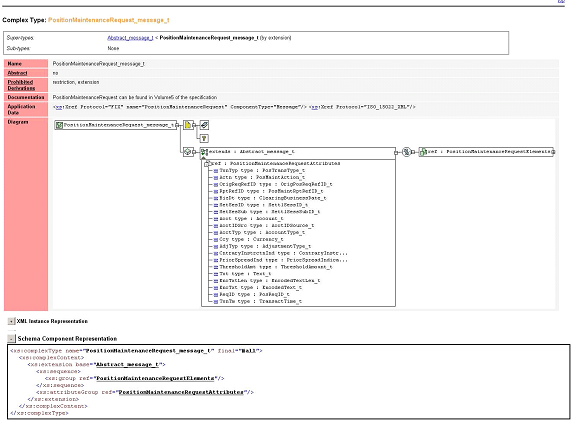
Illustration 6 shows the documentation generated for the PosMntReq element from the information found in the fixml-positions-base schema file. The element declarations are stated at the top, and the documentation indicates that the PosMntReq element is defined from the PositionMaintenanceRequest_message_t type. A diagram is also generated that illustrates the high-level structure of a PosMntReq element instance. Note that the diagram shows that the PosMntReq element contains a PositionMaintenanceRequestAttributes group, even though the Schema Component Representation does not indicate this. Because the PositionMaintenanceRequest_message_t definition is located in-line within the fixml-positions-base schema file, <%=ConfigurationManager.AppSettings["SS"]%> directly referenced the PositionMaintenanceRequest_message_t definition to furnish this information.
" width="576" height="426"/>
Illustration 7 — XML Schema Documentation view for the PositionMaintenanceRequest_message_t complexType generated by <%=ConfigurationManager.AppSettings["SS"]%>
The documentation generated for the PositionMaintenanceRequest_message_t complexType is shown in Illustration 7. The references to the PostionMaintenanceRequestElements and PositionMaintenanceRequestAttributes groups can be seen In the Schema Component Representation
An important feature of the XML Schema Documentation view is the XML Instance Representation, which presents a clear and comprehensible document style schema model for the message instance. The XML Instance Representation indicates the actual attribute and element metadata tags that will be generated in the instance document in the order in which they will appear. By being able to clearly visualize the overall structure of the message, it becomes significantly easier for the developer to navigate the referenced type definitions containing the enumerated values of the attributes of the PosMntReq root element as well as the attributes and elements of the PosMntReq child elements (HDR, Pty, Instmt, etc.). Furthermore, by hyperlinking the types in the Instance Representation to their definitions in the referenced schemas, the XML Schema Documentation view facilitates significant efficiencies in navigating widely dispersed schema objects.
By clicking on the PosTransType_t type object that defines the TxnTyp attribute in the XML Instance Representation, <%=ConfigurationManager.AppSettings["SS"]%> automatically loads the fixml-fields-impl schema file and navigates to the location of the PosTransType_t simpleType object, as shown in Illustration 8.
![]()
Illustration 8 — XML Documentation view for the PosTransType_t simpleType object
As the Schema Component Representation indicates, the PosTransType_t type object is further defined as a PosTransType_enum_t type object. By subsequently clicking on the PosTransType_enum_t link in the Schema Component Representation, <%=ConfigurationManager.AppSettings["SS"]%> automatically loads the fixml-fields-base schema file and navigates to the PosTransType_enum_t definition shown in Illustration 9.
The Schema Component Representation of the PosTransType_enum_t indicates that this type object contains the enumerated values of 1, 2, 3, 4 and 5. These enumerated values are further qualified by information in the Application Data documentation section, which indicates that they represent the Position Maintenance Request transactions “Exercise”, “Do Not Exercise”, “Position Adjustment”, “Position Change Submission Margin Disposition”, and “Pledge”, respectively. One of these five code values must be specified for the TxnTyp attribute by the application that will generate the PosMntReq message.

Illustration 9 — XML Documentation view for the PosTransType_enum_t simpleType object
As indicated earlier, the fixml-fields-impl and fixml-fields-base schema files contain nearly 1000 type definitions. These type definitions are organized randomly in the fixml-fields-impl file, and sequentially by the original FIX tag number in the fixml-fields-base file. Illustration 3 shows the <%=ConfigurationManager.AppSettings["SS"]%> Tree view of a fragment of the fixml-fields-impl schema file and its random order. In either case, the random or tag sequence organization of such a large volume of objects contributes to the difficulty of working with the schemas, especially considering the way in which the referenced objects are dispersed. Fortunately, <%=ConfigurationManager.AppSettings["SS"]%> remedies this problem by presenting the schema objects in these files alphabetically in its XML Schema Documentation view. Illustration 10 shows the Table of Contents for the fixml-fields-impl schema file generated by the XML Schema Documentation view. This feature alone facilitated a significant improvement in the ability to navigate and work with the FIXML schemas

Illustration 10 — Table of Contents generated by the XML Schema Documentation view for the fixml-fields-impl schema file
The same navigation exercise described for the PosTransType_t type object had to be executed for each of the attributes and elements of the PosMntReq document style schema in order to determine the actual values and attributes that are required for the construction of a Position Maintenance Request message. Without the schema handling and presentation capabilities of <%=ConfigurationManager.AppSettings["SS"]%>, this documentation assembly task could easily have taken weeks to accomplish. Using <%=ConfigurationManager.AppSettings["SS"]%>, the entire PosMntReq message was deciphered and documented within two days, providing an immediate return on investment in the very first project.
The complex organization and structure of the FIXML schemas is not atypical. Most industry initiatives to codify common vocabularies and message sets using XML Schema result in the creation of highly referential data dictionary style schemas. As this case study demonstrates, the XML presentation capabilities of <%=ConfigurationManager.AppSettings["SS"]%> have a fundamental effect on a developer’s ability to work with complex XML information in an efficient and meaningful way.
The developers of <%=ConfigurationManager.AppSettings["SS"]%> correctly anticipated the complexity that XML Schema engenders when it is used to model substantial volumes of information and they specifically designed <%=ConfigurationManager.AppSettings["SS"]%> to negotiate large quantities of abstract, referential XML Schema information and present it in a variety of ways that allow it to be clearly understood and managed. Anyone facing a project that involves working with complex schemas, such as FIXML, will find <%=ConfigurationManager.AppSettings["SS"]%> to be an indispensable tool that will dramatically improve their ability to manage such a project while simultaneously improving their productivity and efficiency.
Download a free trial of our award-winning XML Schema IDE today!
10 Simple things you can do to help support XQuery in the Microsoft .NET 2.0 Framework - Read on!